PDMReader2.0发布!

支持模型关系图展示!
新增Mac、Linux版!
支持导出excel,MarkDown,word,html等多种格式的导出!
2.1+版本支持上传码猴云后编辑数据字典

下载

码猴实验室,致力于为IT从业者提供高效率生产工具!

...

PDMReader下载

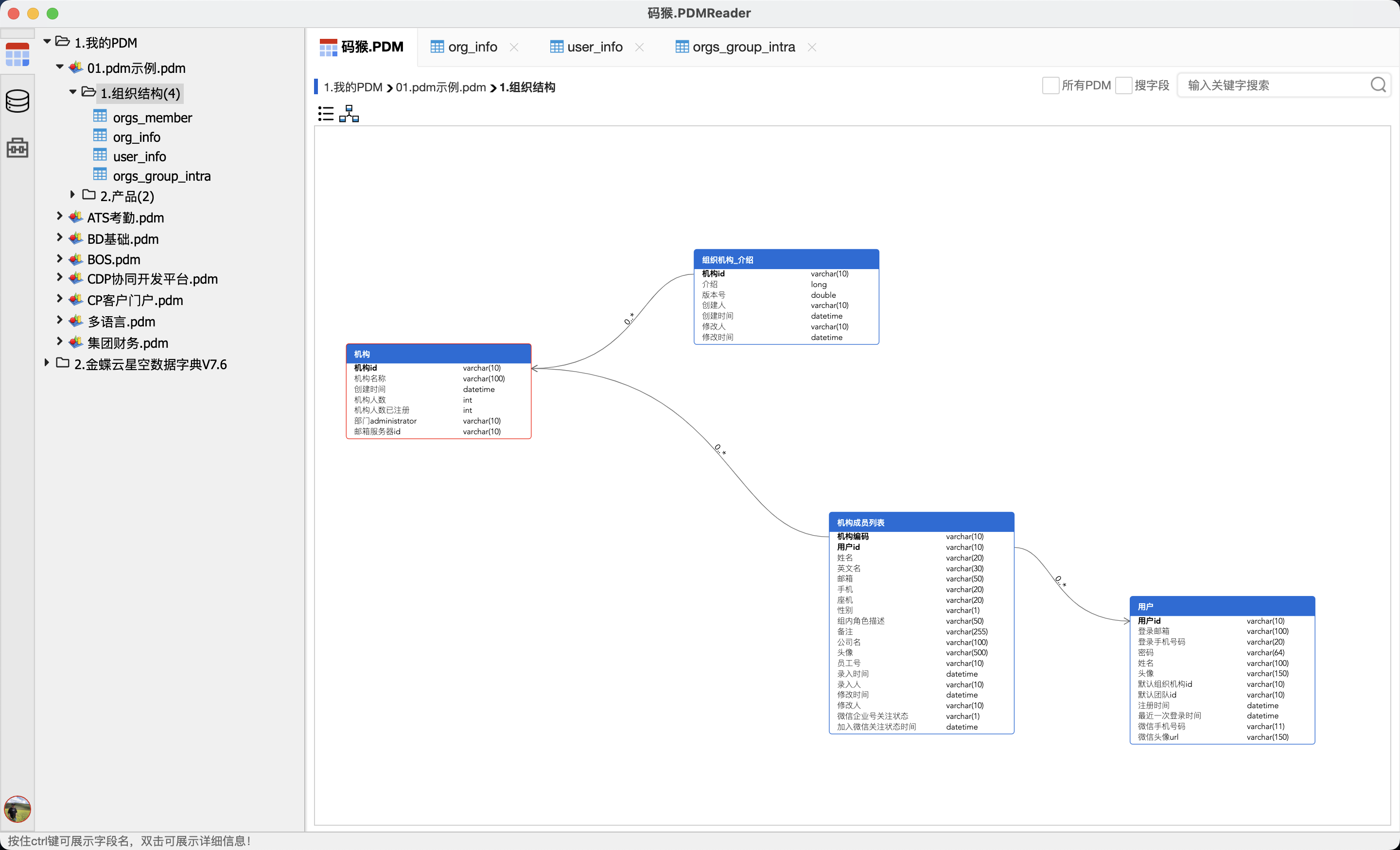
码猴.PDMReader数据字典浏览器,可以浏览查询*.pdm(sybase公司的PowerDesigner保存的xml格式的*.pdm文件)文件,也支持*.ndm2文件(Navicat Data Modeler的ndm2格式文件),最大的特点支持快速搜索。 它可以以最快的速度找到您要查到的数据字典信息,极大的提升日常工作效率。

        同时,PDMReader即将推出代码工厂功能,可基于数据库自动化生成代码。并且,代码工厂的代码生成器支持自编辑,满足个性化需求。

下载PDMReader2.0:

Win版(64位) Win版(32位) Mac版 Linux版

关于我们

当年我还是一个忙碌的IT工程师,不停的割接上线。按现在的说法来讲,应该是个全栈的java工程师的角色。为了提升工作效率用delphi开发了代码生成器。从pdm文件读取数据模型,然后生成代码。因为代码生成器没有通用性,但读取PDM文件的PDMReader比较方便便捷,就抽离出来免费提供了出来。根据cnzz的三方统计,PDMReader1.0的年活跃用户早已超过10万用户,月活跃用户有2万以上。PDMReader自2007年上线以来,已经陪伴大家走过了15个年头。非常感谢大家的支持与陪伴。 回顾1.0的迭代,基本集中在在了2008年全年。剩下在2009年和2017年做了个别的修复和优化,就没有持续迭代下去。也没有很好的继续为大家进行迭代和优化,你们是我的用户,而我是你们的服务者,着实辜负了大家。从工程师到IT经理这么多年走来,对于现在的工作,除了繁琐的日常已经没有了新的成就感与收获。回过头来,最终发现PDMReader是让我最有成就感的事情。我想,是不是该把它捡起来,重新迭代继续为大家服务了。于是2021年尝试着开始重构。。。年龄大了,效率低了,在好友“落花の劫.小麦”的大力帮助下,磕磕绊绊的还是大体完成了重构,并支持了mac系统,完成了跨平台的支持。 希望借PDMReader2.0,重拾起码猴生涯,继续为大家提供服务,让PDMReader2.0成为IT工程师喜欢的软件。

码猴实验室

以数据模型分析为切入点,致力于为IT从业者提供高效率生产工具! 码猴实验室公众号,我还没想好发什么,不会滥发文章,也不想通过公众号获取收益。
有兴趣的朋友可以加我微信探讨!
域名:pdmreader.com mahoulib.com


公众号


添加公众号搜索:码猴实验室

作者


赵井友:zhaojingyou@163.com
王鹏:RockysWang@qq.com